Компактный и универсальный инструмент для оптимизации системы Windows, обеспечивающий контроль над всеми аспектами работы ПК.
Описание программы
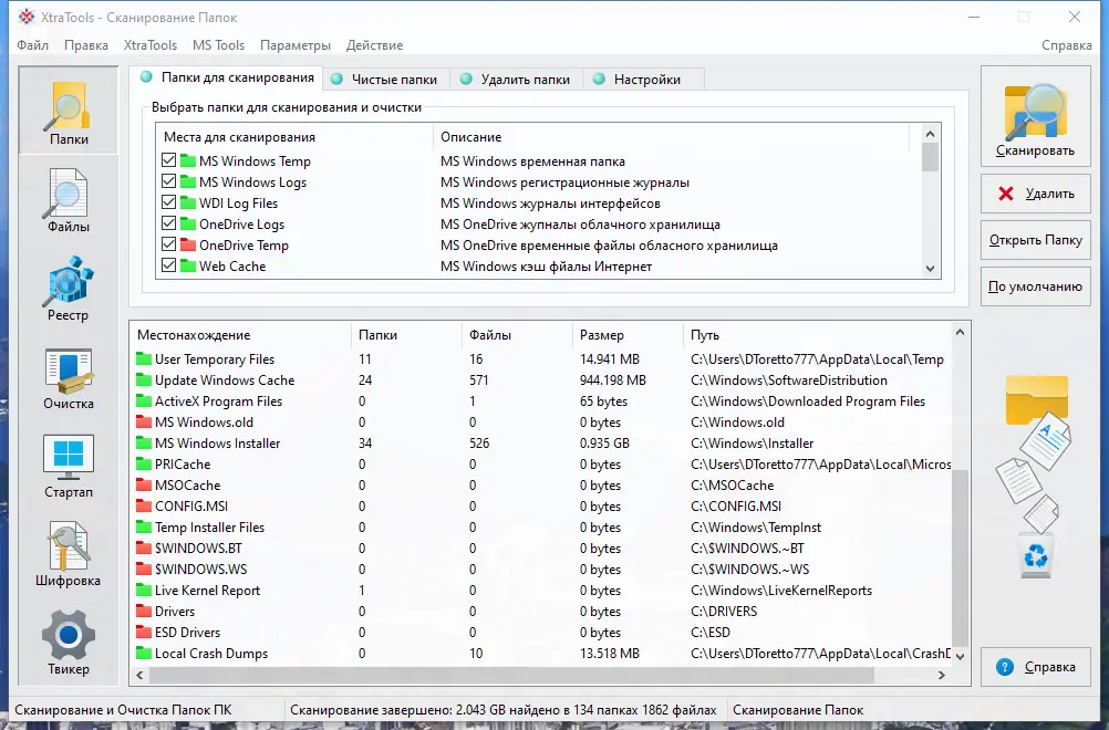
XtraTools — это мощный набор средств для повышения производительности и надежности операционной системы Windows. Он заботится о каждом элементе вашего компьютера: от оптимизации реестра и управления автозагрузкой до очистки временных файлов и шифрования данных. Интуитивно понятный интерфейс позволяет легко настроить работу системы, контролировать использование памяти и выполнять системные настройки для достижения максимальной скорости и стабильности. Особенно полезен для пользователей, желающих повысить безопасность и эффективность работы на PC с любыми версиями Windows 7, 8/8.1, 10 или 11, как на 32-битных, так и на 64-битных версиях.
Возможности
- Мониторинг использования ресурсов системы, включая CPU и оперативную память;
- Обеспечение быстрой очистки папок, файлов и реестра для ускорения системы;
- Периодическая чистка временных и устаревших файлов на жестком диске;
- Оптимизация реестра для повышения скорости загрузки и работы системы;
- Удаление следов активности для повышения уровня приватности;
- Управление автозагрузкой для ускорения запуска ОС;
- Шифрование и расшифровка файлов для защиты данных;
- Настройка системных параметров для увеличения безопасности и производительности.
Как установить
Для начала скачайте портативную (переносную) версию, которая не требует установки и готова к использованию сразу после скачивания. Перед началом рекомендуется ознакомиться с системными требованиями и убедиться, что ваш ПК соответствует им. Используйте лицензию, совместимую с вашей версией Windows.
- Скачайте архив с программой через торрент или другим удобным способом.
- Распакуйте содержимое архива в любую папку на вашем устройстве.
- Запустите исполняемый файл и при необходимости выберите язык интерфейса в настройках.
- Настройте параметры по своему усмотрению и приступайте к использованию.
Обратите внимание, что при использовании портативной версии программа не требует установки и не оставляет следов в системе.
Достоинства и недостатки
Данный инструмент представляет собой универсальное решение для тех, кто хочет повысить производительность и безопасность своего компьютера. Он объединяет множество функций в одном интерфейсе, обеспечивая полный контроль над системой.
Достоинства:
- Бесплатное использование и эффективная очистка системы;
- Поддержка всех популярных версий Windows — 7, 8/8.1, 10 и 11;
- Поддержка x32 и x64 Bit архитектур;
- Интуитивно понятный интерфейс и возможность работы в портативном режиме;
Недостатки:
- Отсутствие автоматических обновлений внутри самой программы;
- Может потребовать некоторого времени для освоения всех функций;
- Некоторые расширенные возможности требуют внимательного подхода при настройке;
- Не является альтернативой профессиональному техническому обслуживанию при серьезных проблемах.
Системные требования
Для корректной работы необходимы минимальные системные характеристики, соответствующие современным ПК и версиям Windows.
| Параметр | Требование |
|---|---|
| CPU | Любой совместимый с Windows 7 или выше, с частотой не ниже 1 ГГц |
| RAM | Минимум 2 ГБ для Windows 7/8/10, 4 ГБ для Windows 11 |
| Операционная система | Windows 7, 8/8.1, 10, 11 (x32/x64 Bit) |
| Место на диске | Не менее 100 МБ свободного пространства |
| Видео | Стандартное графическое устройство, совместимое с Windows |
| Дополнительно | Подключение к интернету для загрузки и обновления (при необходимости) |
| Дата обновления: | 2026 год. |



![Пользовательсткй интерфейс XtraTools Professional 23.10.1 Portable by FC Portables [Multi Ru]](https://freesoft.site/wp-content/uploads/pol_zovatel_stki_interfeis_xtratools_professional_23_10_1_portable_by_fc_portables__multi_ru_.webp)
![Программный интерфейс XtraTools Professional 23.10.1 Portable by FC Portables [Multi Ru]](https://freesoft.site/wp-content/uploads/programmnyi_interfeis_xtratools_professional_23_10_1_portable_by_fc_portables__multi_ru_.webp)

![Установка XtraTools Professional 23.10.1 Portable by FC Portables [Multi Ru]](https://freesoft.site/wp-content/uploads/ustanovka_xtratools_professional_23_10_1_portable_by_fc_portables__multi_ru_.webp)