Бесплатная программа для очистки системы от мусора и временных файлов, помогающая освободить место на жестком диске и повысить производительность компьютера.
Описание программы
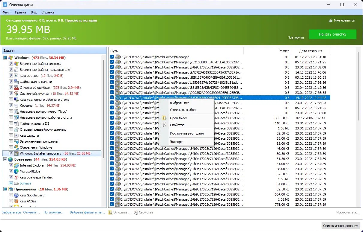
Glary Disk Cleaner — это мощный и удобный инструмент от компании Glarysoft, предназначенный для быстрого удаления ненужных файлов с операционной системы. Благодаря его использованию, пользователи могут значительно уменьшить количество временных данных, очистить кэш браузеров и приложений, а также избавиться от файлов дампа памяти и мусора из корзины. Основная задача — сделать систему более чистой и быстрой, освобождая место для хранения новых данных.
Возможности
- Очистка временных файлов системы и программ
- Удаление кэша эскизов и web-браузеров
- Очистка файлов дампа памяти и отчетов об ошибках
- Очистка корзины и устаревших файлов Windows
Как установить
Процесс установки очень прост и не требует специальных знаний. Важно следовать инструкциям и убедиться, что выбран нужный язык и параметры установки.
- Запустите установочный файл и выберите язык интерфейса — русский или английский.
- При необходимости укажите путь установки или используйте параметры командной строки для автоматической установки.
- Выберите тип установки: стандартная или портативная версия.
- Дождитесь завершения процесса и запустите программу для начала работы.
Обратите внимание, что для корректной работы рекомендуется запускать программу с административными правами.
Достоинства и недостатки
Glary Disk Cleaner — это эффективное решение для быстрого освобождения места на диске и поддержания системной чистоты. Он обладает простым интерфейсом и множеством функций для автоматической очистки.
Достоинства:
- Бесплатная и не требует оплаты за использование.
- Поддержка различных версий Windows, включая 7, 8/8.1, 10 и 11.
- Поддержка Windows x32 и x64 разрядных систем.
- Обновление до последних версий с улучшенной поддержкой новых программ.
Недостатки:
- Ограниченность в настройках для опытных пользователей.
- Не содержит встроенного планировщика автоматической очистки.
- Некоторые функции требуют осторожности при использовании.
- Не предусматривает создание резервных копий перед удалением файлов.
Системные требования
Для полноценной работы программы рекомендуется иметь следующие параметры системы:
| Параметр | Минимальные требования |
|---|---|
| Процессор | Intel или AMD с тактовой частотой не ниже 1 ГГц |
| Оперативная память | 512 МБ RAM |
| Операционная система | Windows 7, 8/8.1, 10, 11 (x32/x64 Bit) |
| Жесткий диск | минимум 50 МБ свободного пространства |
| Видеокарта | Совместимая с DirectX 9 или выше |
| Дополнительно | Доступ к интернету для получения обновлений |
| Дата обновления: | 2026 год. |


![Программный интерфейс Glary Disk Cleaner 5.0.1.284 RePack (& Portable) by Dodakaedr [Ru En]](https://freesoft.site/wp-content/uploads/programmnyi_interfeis_glary_disk_cleaner_5_0_1_284_repack____portable__by_dodakaedr__ru_en_.webp)

![Установка Glary Disk Cleaner 5.0.1.284 RePack (& Portable) by Dodakaedr [Ru En]](https://freesoft.site/wp-content/uploads/ustanovka_glary_disk_cleaner_5_0_1_284_repack____portable__by_dodakaedr__ru_en_.webp)