Описание программы
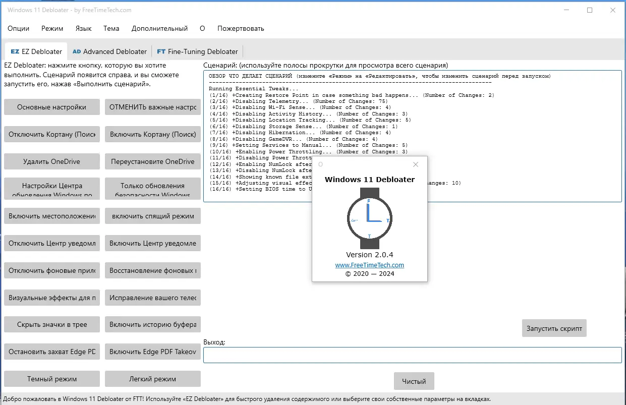
Windows 11 Debloater — это компактная утилита для глубокой настройки операционной системы Windows 11. С помощью данной программы вы можете отключить ненужные службы, включая телеметрию, а также удалить встроенные приложения, скрыть иконки и настроить контекстное меню по своему усмотрению. Инструмент поддерживает графический интерфейс, что облегчает выполнение операций даже без знания командной строки.
Обеспечивая возможность тонкой настройки системы, Debloater позволяет ускорить работу компьютера, повысить уровень конфиденциальности и избавиться от лишнего программного мусора, оставшегося после стандартной установки Windows 11.
Возможности
- Удаление встроенных приложений, таких как Microsoft Edge, OneDrive, Cortana, Weather и других
- Отключение служб телеметрии и сбора данных
- Настройка контекстного меню и элементов меню «Пуск»
- Скрытие иконок и элементов панели задач
- Запуск сценариев PowerShell для автоматической очистки системы
Как установить
Инсталляция Debloater очень проста и не занимает много времени. Ваша задача — выбрать подходящий вариант и запустить программу. Важно помнить, что использование сценариев требует внимательного отношения к выбранным действиям.
- Скачайте архив с программой с официальных источников или из репозитория github
- Запустите установочный файл или портативную версию (если доступна)
- При необходимости введите ключ продукта или активируйте систему
- Настройте параметры по своему желанию и начните работу с утилитой
Перед использованием рекомендуется создать точку отката или резервную копию системы для избежания возможных проблем.
Достоинства и недостатки
Debloater предоставляет мощные инструменты для оптимизации Windows 11 и позволяет пользователю самостоятельно управлять настройками системы. Обеспечивая простоту в использовании и гибкость, он подходит как для опытных пользователей, так и для начинающих.
Достоинства:
- Бесплатное и портативное использование без необходимости установки
- Интуитивный графический интерфейс с вкладками
- Поддержка сценариев PowerShell для автоматической очистки
- Возможность удаления предустановленных приложений и отключения служб
Недостатки:
- Требует осторожности при выборе сценариев для предотвращения случайных ошибок
- Некоторые функции требуют базовых знаний о системе
- Отсутствие автоматической поддержки обновлений
- Наличию возможных несовместимостей с некоторыми сторонними программами
Системные требования
Для корректной работы Debloater необходимо соответствовать минимальным системным требованиям, указанным ниже.
| Параметр | Минимальные требования |
|---|---|
| ЦПУ | Процессор с тактовой частотой 1 ГГц и более, 2 ядра |
| Оперативная память (RAM) | 4 ГБ и более |
| Операционная система | Windows 11 (x32/x64 Bit), а также совместимые версии Windows 7, 8/8.1, 10 |
| Диск | Минимум 20 ГБ свободного места на диске |
| Видео | Видеокарта, совместимая с DirectX 12 |
| Дополнительно | Доступ к интернету для скачивания обновлений и сценариев |
| Дата обновления: | 2026 год. |



![Программный интерфейс Windows 11 Debloater 2.0.4 Portable [Multi Ru]](https://freesoft.site/wp-content/uploads/programmnyi_interfeis_windows_11_debloater_2_0_4_portable__multi_ru_.webp)

![Установка Windows 11 Debloater 2.0.4 Portable [Multi Ru]](https://freesoft.site/wp-content/uploads/ustanovka_windows_11_debloater_2_0_4_portable__multi_ru_.webp)