Описание программы
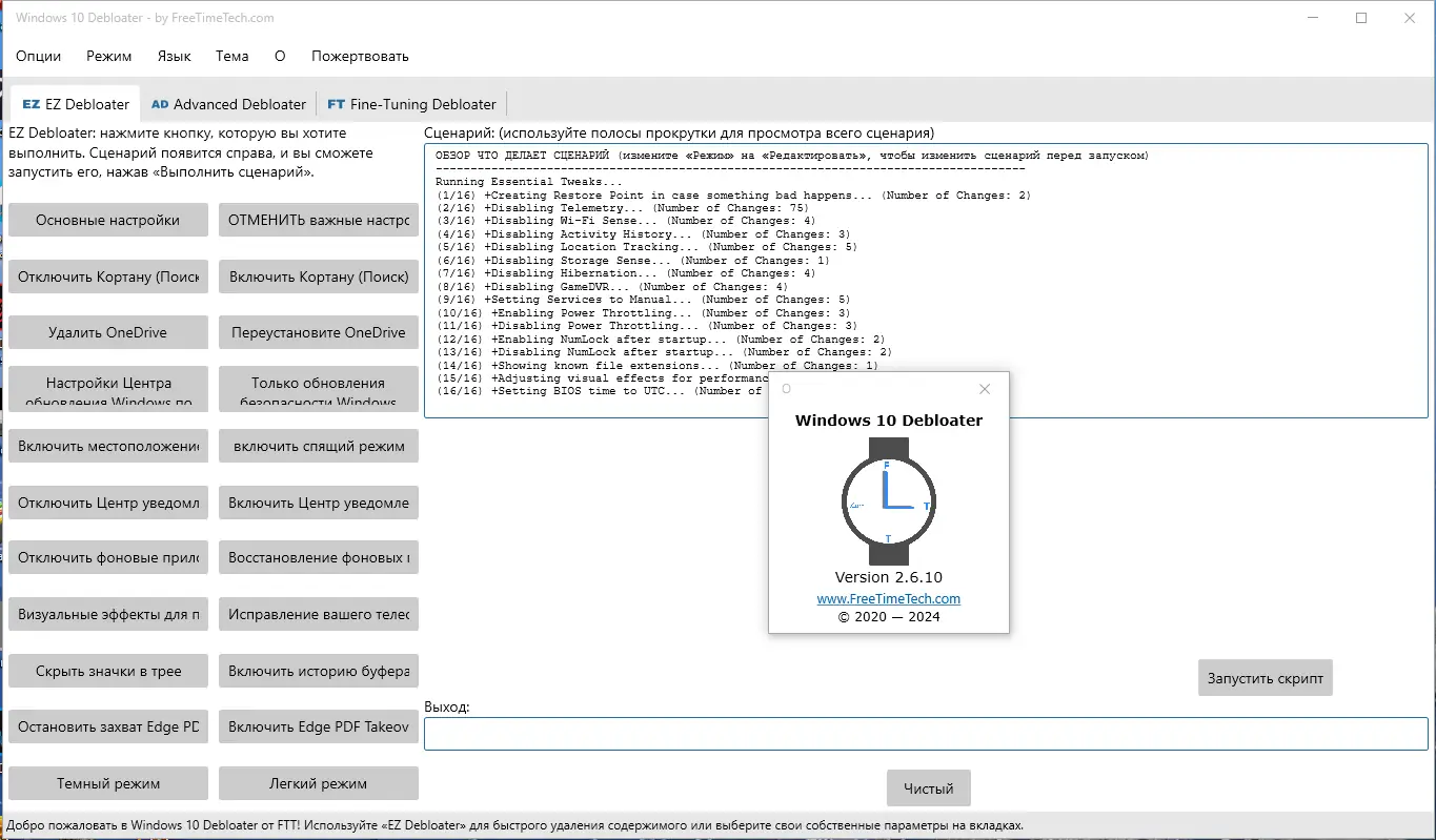
Debloater – это мощная утилита для тонкой настройки Windows 10, позволяющая отключить ненужные службы, удалить встроенные приложения, скрыть иконки, а также настроить контекстное меню. Программа предназначена для улучшения производительности, повышения конфиденциальности и оптимизации системы без необходимости глубоких знаний в области администрирования Windows.
Используя Debloater, пользователи могут легко избавиться от предустановленных приложений, таких как Microsoft Edge, OneDrive и Cortana, а также отключить функции телеметрии и ненужных служб. Интерфейс с вкладками и возможностью запуска сценариев PowerShell обеспечивает простое и быстрое управление всеми аспектами настройки системы. Встроенные функции позволяют редактировать сценарии перед запуском, что дает возможность более гибко подходить к удалению и отключению элементов Windows 10.
Эта программа совместима с разными версиями Windows 10 и Windows 11, поддерживает как x32, так и x64 бит, и доступна в портативной версии без необходимости установки. Ее можно скачать бесплатно или приобрести через торрент, а также использовать как portable-решение на любом компьютере. Для активации необходимо ввести ключ продукта, что делается легко через параметры системы.
Возможности
- Удаление встроенных приложений, таких как Cortana, Weather, News, Microsoft Edge и OneDrive
- Отключение служб телеметрии и сбора данных для повышения конфиденциальности
- Настройка контекстного меню и меню «Пуск»
- Редактирование сценариев автоматической очистки и удаления элементов Windows
Как установить
Процесс установки программы прост и не требует специальных знаний. Перед началом рекомендуется закрыть все активные приложения и сохранить важные данные.
- Скачать установочный файл или портативную версию Debloater.
- Запустить установочный файл и следовать инструкциям мастера установки (если используется инсталлятор).
- При необходимости ввести ключ продукта для активации (можно сделать после установки через параметры Windows).
- Запустить программу и выбрать требуемые сценарии или категории настроек.
Важно: при редактировании сценариев рекомендуется сохранять резервную копию чтобы избежать нежелательных изменений.
Достоинства и недостатки
Debloater обеспечивает мощные возможности по удалению и отключению ненужных элементов системы, что положительно сказывается на ее скорости и конфиденциальности. Благодаря графическому интерфейсу работа становится доступной даже неподготовленным пользователям.
Достоинства:
- Простота использования благодаря удобному интерфейсу
- Поддержка множества сценариев для различных задач
- Открытый исходный код и возможность редактирования сценариев
- Поддержка портативной версии без установки
Недостатки:
- Риск некорректного удаления важных компонентов при неправильной настройке
- Отсутствие автоматической поддержки новых версий Windows, требует обновлений
- Потребность в понимании сценариев PowerShell для полного раскрытия возможностей
- Может быть несовместима с некоторыми системами с необычной конфигурацией
Системные требования
Минимальные требования для корректной работы программы позволяют использовать её на большинстве современных систем Windows.
| Параметр | Требование |
|---|---|
| Процессор | Intel Core i3 / AMD Ryzen 3 или выше |
| Оперативная память | 2 ГБ RAM |
| Операционная система | Windows 10, Windows 11 (x32/x64 Bit) |
| Дисковое пространство | Не менее 500 МБ свободного места |
| Видео | Стандартное графическое устройство с поддержкой DirectX 9 |
| Дополнительно | Доступ к учетной записи администратора |
| Дата обновления: | 2026 год. |



![Программный интерфейс Windows 10 Debloater 2.6.10 Portable [Multi Ru]](https://freesoft.site/wp-content/uploads/programmnyi_interfeis_windows_10_debloater_2_6_10_portable__multi_ru_.webp)

![Установка Windows 10 Debloater 2.6.10 Portable [Multi Ru]](https://freesoft.site/wp-content/uploads/ustanovka_windows_10_debloater_2_6_10_portable__multi_ru_.webp)