Exif Pilot — мощный редактор метаданных изображений, предназначенный для просмотра, редактирования и создания EXIF, IPTC, XMP данных. Поддерживая работу с различными форматами изображений и фотографий, он обеспечивает полный контроль над метаданными ваших файлов.
Описание программы
Программа позволяет легко просматривать и редактировать метаданные внутри фотографий и изображений различных форматов. Exif Pilot поддерживает популярные форматы JPEG, TIFF, PNG, а также RAW-файлы таких камер, как NEF, PEF, CR2 и другие, осуществляя чтение, создание и редактирование метаданных. Она идеально подходит как для профессиональных фотографов, так и для тех, кто хочет управлять информацией о своих изображениях.
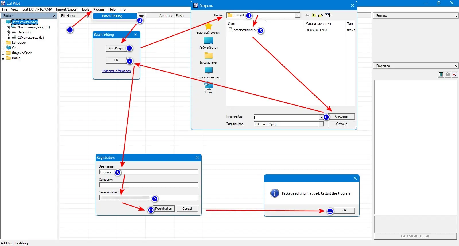
Основные функции включают импорт и экспорт данных через XML, MS Excel и текстовые файлы, а также возможность массовой обработки изображений при помощи платных плагинов.
Интуитивно понятный интерфейс и широкий набор инструментов делают работу с метаданными простой и эффективной. Бесплатные возможности позволяют просматривать и редактировать метаданные, добавлять новые теги, удалять лишние и работать с ключевыми словами. Платные дополнения расширяют функционал, включая пакетное редактирование и командную строку.
Обладатели версии на русском языке смогут скачать программу в виде freeware или платной версии, а также в портативном варианте, что удобно для работы на различных устройствах. Совместимость с Windows 7, 8/8.1, 10 и 11, а также поддержка 32 и 64 бит систем позволяют использовать программу на большинстве современных ПК.
Возможности
- Просмотр и редактирование EXIF, GPS, IPTC и XMP данных в изображениях.
- Импорт и экспорт метаданных в XML, MS Excel и CSV файлы.
- Создание и удаление тегов, управление ключевыми словами.
- Поддержка множества форматов изображений, включая RAW и JPEG.
- Массовая обработка фотографий с помощью платных плагинов.
- Редактирование метаданных Photo Sphere для панорамных изображений.
Как установить
Для установки программы следует выбрать подходящую версию: бесплатную или платную, а также учитывать наличие портативного варианта. Установка не занимает много времени и не требует сложных настроек.
- Скачать дистрибутив в нужной редакции (например, бесплатно или pro скачать на русском) с официального сайта или через торрент.
- Запустить инсталляционный файл и следовать инструкциям мастера установки.
- При необходимости выбрать папку для установки и язык интерфейса — русский.
- Завершить процесс установки, запустить программу и активировать лицензию, если требуется.
Обратите внимание: для портативной версии не требуется инсталляция, достаточно распаковать архив и запустить программу.
Достоинства и недостатки
Программное обеспечение отличается высокой надежностью и удобством в использовании, предоставляя широкий спектр функций для работы с метаданными изображений.
Достоинства:
- Поддержка множества форматов изображений, включая RAW.
- Возможности импорт и экспорт данных в популярных форматах.
- Интуитивный интерфейс и легко усваиваемая навигация.
- Бесплатные базовые функции и возможность расширения платными плагинами.
Недостатки:
- Некоторые функции доступны только в платной версии.
- Ограниченные возможности пакетной обработки в бесплатной версии.
- Полезные параметры тегов могут отличаться у различных производителей камер.
- Обновления программы требуют повторной активации лицензии (в случае платной версии).
Системные требования
Минимальные и рекомендуемые требования для оптимальной работы программы.
| Компонент | Требования |
|---|---|
| Операционная система | Windows 7, 8/8.1, 10 или 11 |
| Процессор | Intel или AMD, не ниже Dual Core, 2 ГГц |
| ОЗУ | Не менее 2 ГБ, рекомендуется 4 ГБ и больше |
| Жесткий диск | Минимум 200 МБ свободного места для установки, больше — при работе с большими файлами |
| Графическая карта | Стандартная совместимая с Windows, 128 МБ видео памяти |
| Дополнительно | Рекомендуется наличие портативных устройств для работы с RAW-файлами и быстрый доступ к файлам |
| Дата обновления: | 2026 год. |



![Программный интерфейс Exif Pilot 6.27.2 + Batchplugin [En]](https://freesoft.site/wp-content/uploads/programmnyi_interfeis_exif_pilot_6_27_2___batchplugin__en_.webp)

![Установка Exif Pilot 6.27.2 + Batchplugin [En]](https://freesoft.site/wp-content/uploads/ustanovka_exif_pilot_6_27_2___batchplugin__en_.webp)