Exif Pilot — мощный редактор метаданных для изображений, предназначенный для просмотра, редактирования и создания EXIF, IPTC, XMP данных. Поддерживая работу с разнообразными форматами изображений, он позволяет легко управлять информацией о фото и обеспечивать их более полное описание.
Описание программы
Программа Exif Pilot предназначена для профессиональной обработки метаданных на изображениях. Она поддерживает работу с форматами JPEG, TIFF, PNG, DNG, а также с RAW-файлами, такие как NEF, PEF, CR2, ARW, SR2 и RAF в режиме только для чтения. Используя эту программу, пользователи могут просматривать, редактировать, создавать и импортировать метаданные EXIF, IPTC и XMP из различных источников, включая XML, MS Excel и текстовые файлы. Интуитивный интерфейс и расширенный функционал позволяют эффективно управлять информацией о фотографиях, что особенно важно в профессиональной фотографии и маркетинге изображений.
Возможности
- Просмотр и редактирование данных EXIF, Geo-tag и IPTC.
- Создание новых метаданных и их редактирование.
- Удаление тегов и очистка всех метаданных.
- Импорт и экспорт данных из XML, MS Excel и CSV файлов.
Как установить
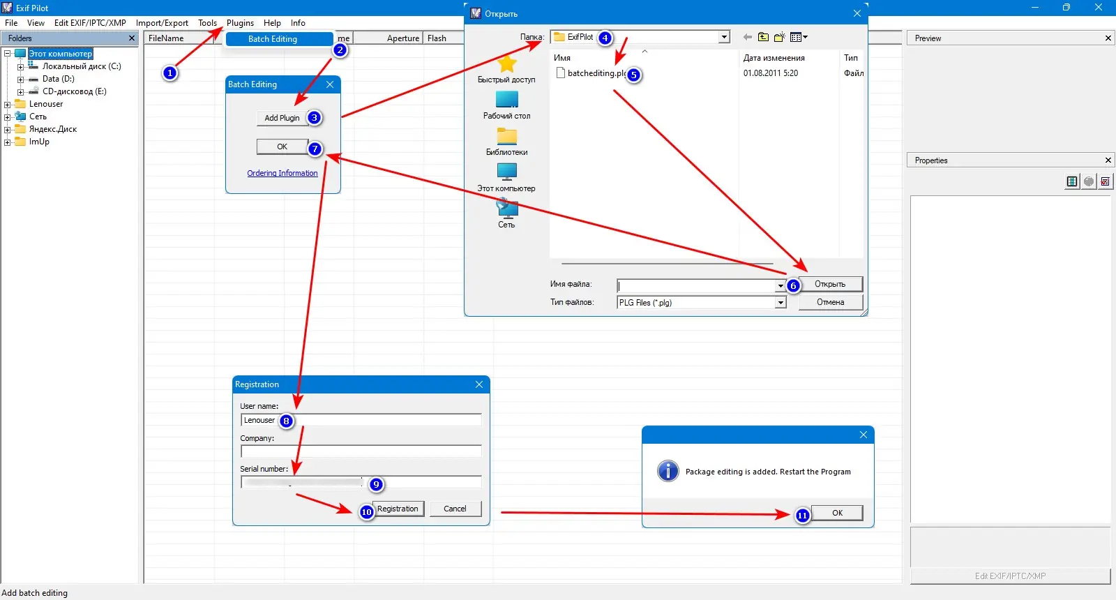
Для установки программы достаточно скачать её дистрибутив, который представлен в различных версиях — бесплатно, платно, а также в portable-формате. После загрузки рекомендуется ознакомиться с системными требованиями и выбрать подходящую версию для вашей операционной системы Windows 7, 8/8.1, 10 или 11, как x32, так и x64 Bit.
- Скачать архив с программой с официального сайта или проверенного источника.
- Распаковать архив, если используется portable-версия, или запустить установочный файл.
- Следовать инструкциям мастера установки, выбрав нужные параметры.
- При необходимости активировать лицензию или использовать бесплатную версию.
Обратите внимание: при использовании portable-версии необходимо убедиться в целостности архива и отсутствии ограничений на запуск на вашей системе.
Достоинства и недостатки
Экспертные пользователи отмечают, что Exif Pilot обладает высокой точностью при работе с метаданными и поддерживает широкий диапазон форматов. Бесплатные возможности позволяют максимально использовать основные функции без дополнительных затрат, что делает его удобным выбором как для начинающих, так и для опытных специалистов.
Достоинства:
- Поддержка множества популярных форматов изображений и RAW.
- Интуитивный интерфейс и возможность пакетного редактирования.
- Импорт и экспорт данных из различных источников.
- Бесплатная версия с расширенным набором функций.
Недостатки:
- Некоторые функции доступны только в платной версии или через платные плагины.
- Поддержка только известных тегов, изменения в специфичных тегах камер могут быть ограничены.
- Для полного использования возможностей потребуется изучение документации.
- Обновления могут быть редкими, что влияет на поддержку новых форматов или стандартов.
Системные требования
Для корректной работы не требуется мощная конфигурация компьютера, программа совместима с различными версиями Windows и легко интегрируется в рабочие процессы фотографов и дизайнеров.
| Требование | Описание |
|---|---|
| CPU | Процессор с частотой не ниже 1 ГГц |
| RAM | от 1 ГБ для минимальной работы, рекомендуется 2 ГБ и выше |
| OS | Windows 7, 8/8.1, 10, 11 (x32/x64 Bit) |
| Disk space | Минимум 200 МБ свободного места для установки и работы программы |
| Video | Поддержка графических методов отображения (минимум встроенная видеокарта) |
| Дополнительно | Adobe Framework и .NET Framework 4.0 или выше |
| Дата обновления: | 2026 год. |



![Программный интерфейс Exif Pilot 6.26 + Batchplugin [En]](https://freesoft.site/wp-content/uploads/programmnyi_interfeis_exif_pilot_6_26___batchplugin__en_.webp)

![Установка Exif Pilot 6.26 + Batchplugin [En]](https://freesoft.site/wp-content/uploads/ustanovka_exif_pilot_6_26___batchplugin__en_.webp)