Exif Pilot — это мощный редактор и просмотрщик метаданных изображений, который позволяет легко управлять данными EXIF, IPTC, XMP и GPS в различных форматах фотофайлов.
Описание программы
Exifa Pilot используется для просмотра, редактирования, создания и импорта/экспорта метаданных в таких форматах, как JPEG, TIFF, PNG, DNG, а также RAW изображения (CR2, NEF, ARW и другие). Программа поддерживает работу с метаданными в форматах XML, MS Excel и текстовых файлах, предоставляя пользователю полную контроль над информацией, содержащейся в фотографиях.
Основные возможности включают просмотр и изменение EXIF, GPS, IPTC и XMP данных, удаление метаданных, добавление новых тегов, редактирование данных Makernote, а также работу с метаданными для панорамных изображений и Photo Sphere. Программа предлагает как бесплатный базовый функционал, так и платные расширения для пакетного редактирования и обработки нескольких файлов одновременно.
- Редактирование различных метаданных в изображениях
- Поддержка популярных форматов RAW и изображений с метаданными
- Импорт и экспорт данных из XML, Excel и CSV файлов
- Создание и удаление тегов, управление ключевыми словами
Как установить
Для работы с программой рекомендуется скачать её с официального сайта или доверенного источника, используя вариант pro или portable. Инсталляция подходит для всех версий Windows 7, 8/8.1, 10 и 11, а также поддерживает как x32, так и x64 разделения системы.
- Скачать установочный файл выбранной версии, предпочтительно на русском языке.
- Запустить инсталлятор и следовать инструкциям мастера установки.
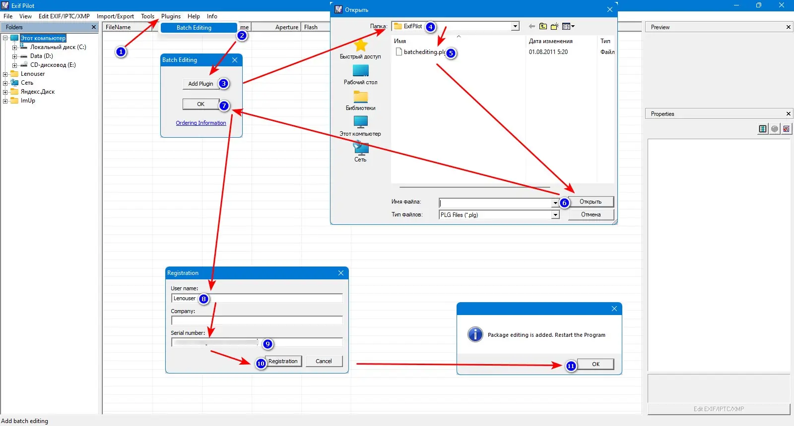
- При необходимости активировать платный функционал или подключить платный плагин пакетного редактирования.
- Запустить программу и начать работу с метаданными изображений.
Обратите внимание, что для использования всех расширенных функций может потребоваться приобретение лицензии.
Достоинства и недостатки
Данная программа идеально подходит как для профессиональных пользователей, так и для тех, кто хочет просто просматривать и редактировать метаданные изображений без лишних затрат.
Достоинства:
- Поддержка широкого спектра форматов изображений, включая RAW
- Функциональность импорта и экспорта данных в популярных форматах
- Понятный интерфейс, доступный даже для новичков
- Поддержка Windows 7, 8/8.1, 10 и 11, а также разных архитектур системы
Бесплатные возможности позволяют осуществлять основные операции без ограничений
Недостатки:
- Некоторые расширенные функции доступны только по платной лицензии
- Обработка очень большого количества изображений требует дополнительных ресурсов
- Поддержка форматов RAW ограничена режимом только для чтения при некоторых версиях
- Без платных дополнений не все метаданные можно редактировать
Системные требования
Для корректной работы программы рекомендуется использовать минимум стандартных ресурсов Windows и современное оборудование.
| Требование | Минимальные параметры |
|---|---|
| CPU | Процессор с тактовой частотой не ниже 1,5 ГГц |
| RAM | 2 ГБ |
| OS | Windows 7 или выше (8/8.1, 10, 11) |
| Диск | Минимум 200 МБ свободного места |
| Видео | Видеокарта с поддержкой DirectX 9 |
| Дополнительно | Для работы с RAW необходимы установленные драйверы камер и поддерживаемое оборудование |
| Дата обновления: | 2026 год. |



![Программный интерфейс Exif Pilot 6.26.1 + Batchplugin [En]](https://freesoft.site/wp-content/uploads/programmnyi_interfeis_exif_pilot_6_26_1___batchplugin__en_.webp)

![Установка Exif Pilot 6.26.1 + Batchplugin [En]](https://freesoft.site/wp-content/uploads/ustanovka_exif_pilot_6_26_1___batchplugin__en_.webp)