USB Device Tree Viewer — бесплатная универсальная утилита для просмотра и диагностики USB-устройств и хабов в системе. Поддержка различных версий Windows и возможность работы в 32- и 64-битных системах делают её незаменимым инструментом для специалистов и любителей.
Описание программы
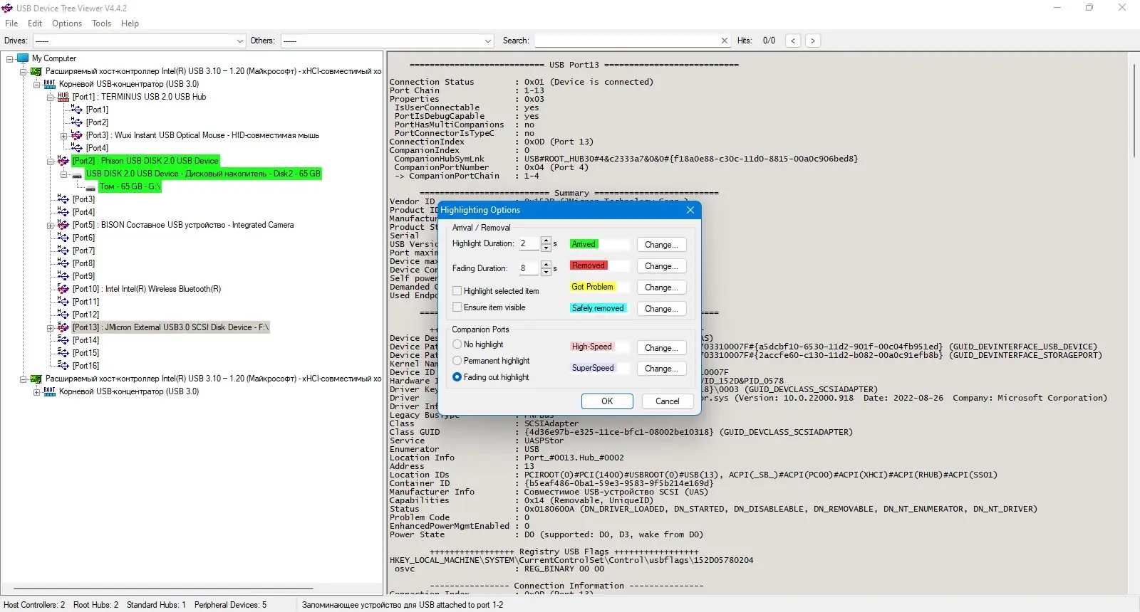
USB Device Tree Viewer — это портативная программа, реализующая расширенный и наглядный просмотр структуры USB устройства, основанная на образце Microsoft «USBView», предназначенного для анализа и диагностики USB-инфраструктуры. В отличие от стандартных средств Windows, она предлагает расширенные функции отображения информации, такие как показ букв дисков, COM-портов, дополнительных дескрипторов и их расшифровку, а также поддержку безопасного извлечения устройств (в админском режиме). Возможность обновлять список устройств без сброса выбранных элементов, настройки внешнего вида и сохранение позиции окна позволяют оптимизировать работу пользователя.
Возможности
- Расширенное отображение информации о USB-устройствах и дочерних элементах, включая дескрипторы и их расшифровку.
- Поддержка безопасного извлечения устройств и перезапуска портов (при наличии прав администратора).
- Настраиваемый внешний вид — выбор шрифта и цвета правой панели.
- Древовидное представление устройств с обновляемыми иконками и возможностью поиска устройств внутри дерева.
- Сохранение положения окна и позиции выделенных элементов после обновлений.
- Поддержка чтения и записи отчетов в XML-формате, копирование снимков окна в буфер обмена.
- Работа с неизвестными дескрипторами и отображение дополнительных данных из диспетчера устройств Windows.
- Поддержка последних версий Windows 8/8.1, 10 и 11, с возможностью работы в среде x32 и x64 Bit.
Как установить
Установка программы осуществляется очень просто, благодаря портативной версии, которая не требует сложных процедур и настройки. Рекомендуется скачать официальную сборку с сайта, чтобы избежать возможных проблем с безопасностью.
- Скачать архив с программой с официального сайта или другого надежного источника.
- Распаковать архив в удобную папку; для работы не требуется установка в систему.
- Запустить исполняемый файл UsbTreeView.exe от имени администратора, чтобы обеспечить полноценный доступ к системным функциям.
- Произвести настройку внешнего вида и сохранить выбранные параметры при необходимости.
Обратите внимание, что для безопасного удаления устройств и перезапуска портов нужны права администратора, поэтому запускать программу следует с соответствующими привилегиями.
Достоинства и недостатки
USB Device Tree Viewer — мощное и полезное средство для специалистов, позволяющее глубоко анализировать состояние USB-инфраструктуры в системе. Благодаря расширенной информации и простоте использования, оно становится незаменимым инструментом при диагностике и настройке устройств.
Достоинства:
- Поддержка работы в среде Windows 7, 8/8.1, 10 и 11, а также в 32- и 64-битных версиях.
- Расширенные возможности отображения дескрипторов и дополнительной информации.
- Портативность — не требует установки и совместима с различными системами.
- Возможность безопасного удаления и перезагрузки устройств и портов.
Недостатки:
- Для выполнения операций с системными устройствами требуются права администратора.
- Некоторые функции могут не поддерживаться сторонними драйверами или при использовании нестандартных устройств.
- Обновление информации в реальном времени зависит от корректной работы ОС и драйверов.
- Отсутствие полноценной поддержки в устаревших Windows XP для некоторых функций.
Системные требования
Для полноценной работы программы необходима современная операционная система Windows с поддержкой модели 32- и 64-битных приложений. Минимальные требования соответствуют последним версиям Windows, а также поддерживаются процессоры с минимальной частотой 1 ГГц и 2 ГБ оперативной памяти.
| Параметр | Требование |
|---|---|
| ЦПУ | Многопроцессорный или однопроцессорный процессор с тактовой частотой не ниже 1 ГГц |
| ОЗУ | Не менее 2 ГБ RAM |
| Операционная система | Windows 7 / 8/8.1 / 10 / 11 (x32/x64 Bit) |
| Диск | Минимум 50 МБ свободного места для хранения отчетов и настроек |
| Видео | Совместимая видеокарта с поддержкой DirectX 9 и выше |
| Дополнительно | Права администратора для выполнения операций по безопасному удалению и перезапуску устройств |
| Дата обновления: | 2026 год. |


![Программный интерфейс USB Device Tree Viewer 4.4.2.0 Portable [En]](https://freesoft.site/wp-content/uploads/programmnyi_interfeis_usb_device_tree_viewer_4_4_2_0_portable__en_.webp)

![Установка USB Device Tree Viewer 4.4.2.0 Portable [En]](https://freesoft.site/wp-content/uploads/ustanovka_usb_device_tree_viewer_4_4_2_0_portable__en_.webp)