Описание программы
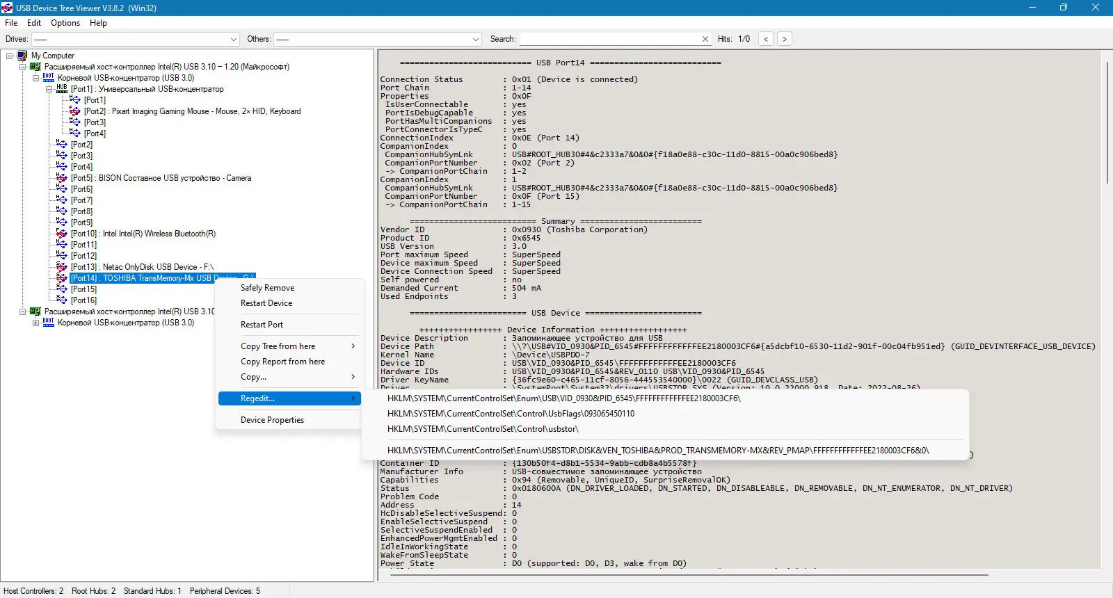
USB Device Tree Viewer — это легкая и бесплатная утилита для наглядного отображения устройств USB, их хабов и портов. Программа представляет древовидную структуру устройств, объединяет информацию из системы и предоставляет расширенные сведения о подключенных устройствах, включая буквы дисков и COM-порты. Имеется возможность безопасного извлечения устройств и быстрого поиска по дереву, что значительно облегчает диагностику и управление подключенными устройствами.
Описание программы
Данная программа основана на образце Microsoft USBView, дополнена улучшенными значками, возможностью обновлять список устройств без сброса выбора, отображением дополнительных данных из менеджера устройств Windows, а также показом буквы монтируемого диска и портов COM. В интерфейсе реализованы панели инструментов, список переходов для быстрого поиска нужных устройств и настройка шрифта и цветов для правой панели. Возможности программы позволяют безопасно удалять устройства, перезагружать порты и выполнять различные системные операции при наличии прав администратора.
В рамках использования можно сохранять позицию окна, выполнять асинхронное обновление и работать даже на системах Windows 7, 8/8.1, 10 и 11 на 32 и 64 битных версиях.
Программа подходит для тех, кто ищет инструмент для управления USB-устройствами, мониторинга их состояния и получения расширенной информации, удобно интегрируемого в систему в бесплатном формате.
Обратите внимание, что полноценная версия распространяется бесплатно, доступна для скачивания через торрент или как портативное решение без необходимости установки. Данный софт совместим с Windows 7, 8/8.1, 10, 11, независимо от разрядности системы.
Возможности
- Отображение древовидной структуры USB-устройств с расширенной информацией
- Обновление данных без сброса выделенного элемента
- Показ буквы диска, COM-портов и дополнительной информации от диспетчера устройств
- Возможность безопасного извлечения устройств (требуются права администратора)
- Перезагрузка устройств, портов и концентраторов
- Поддержка настройки шрифта и цветов правой панели
- Сохранение положения и состояния окна
- Работа в портативном режиме без установки
- Ведение XML-отчётов и копирование дерева в буфер обмена
- Поиск устройств по идентификаторам, именам, дискам и другим параметрам
- Обнаружение новых устройств и отображение их появления в дереве
- Отображение дескрипторов в виде Hexdump и их расшифровка
Как установить
Для установки программы достаточно скачать архив или портативную версию. В случае первого варианта рекомендуется распаковать содержимое в любую удобную папку и запустить исполняемый файл. Не требуется сложная процедура установки или регистрации.
- Скачать архив или портативный файл программы.
- Распаковать содержимое папки, если используется архив.
- Запустить файл UsbTreeView.exe.
- Настроить параметры интерфейса при необходимости через меню настроек.
- Для использования функций удаления устройств или перезагрузки, запустите программу с правами администратора.
Обратите внимание, что программа не нуждается в установке и подходит для использования на системах с различной разрядностью и версиями Windows, включая 32 и 64 битные системы. Перед первым запуском рекомендуется проверить права доступа.
Достоинства и недостатки
UsbTreeView — это удобный инструмент для быстрого визуального анализа USB-устройств в системе, отличающийся простотой в использовании и широкими возможностями настройки. Бесплатность и портативность позволяют легко интегрировать его в рабочий процесс без использования коммерческих решений.
Однако, из-за ограниченной поддержки некоторых функций в незапущенной под Windows версией или при недостатке прав администратора, возможность безопасного удаления устройств может быть недоступна. Также, наличие множества настроек может потребовать определенного времени для привыкания новичкам.
Оптимизированный дизайн и расширенные возможности делают её универсальным средством для системных администраторов, разработчиков и пользователей, нуждающихся в точной информации о USB-устройствах.
- Бесплатно и без установки
- Поддержка Windows 7, 8/8.1, 10, 11 x32/x64 Bit
- Расширенные сведения о устройствах, портах и дескрипторах
- Возможность безопасного извлечения устройств и перезагрузки портов
- Некоторые функции требуют прав администратора
- Интерфейс может показаться сложным для новичков
- Обновление данных занимает некоторое время при большом количестве устройств
- Ограничена возможность автоматического сканирования и обнаружения новых устройств без ручной обновляемости
Системные требования
Для эффективной работы UsbTreeView необходимо соответствовать минимальным системным требованиям. Программа предназначена для использования на современных операционных систем Windows, начиная с версии 7, и совместима с 32- и 64-битными архитектурами.
| Требование | Рекомендуемый показатель |
|---|---|
| Процессор (CPU) | Intel Core или совместимый, 1 ГГц и выше |
| Объем оперативной памяти (RAM) | 2 ГБ и более |
| Операционная система | Windows 7, 8/8.1, 10, 11 (x32/x64 Bit) |
| Место на жестком диске | не более 50 МБ под портативную версию |
| Видеоадаптер | Стандартный графический интерфейс Windows |
| Дополнительно | Права администратора для выполнения функций безопасного удаления и перезагрузки устройств |
| Дата обновления: | 2026 год. |


![Программный интерфейс USB Device Tree Viewer 3.8.2.0 Portable [En]](https://freesoft.site/wp-content/uploads/programmnyi_interfeis_usb_device_tree_viewer_3_8_2_0_portable__en_.webp)

![Установка USB Device Tree Viewer 3.8.2.0 Portable [En]](https://freesoft.site/wp-content/uploads/ustanovka_usb_device_tree_viewer_3_8_2_0_portable__en_.webp)