Описание программы
П PilotEdit Lite & Pro — мощный текстовый редактор, предназначенный для работы с большими файлами и сложными задачами обработки текста. Обладает расширенными функциями сравнения, объединения, шифрования и автоматической обработки файлов различных форматов. Поддержка множества системных платформ и типов файлов позволяет адаптировать программу под любые нужды специалиста. Гэта универсальный инструмент для программистов, системных администраторов и аналитиков.
Возможности
- Обработка файлов размером более 400 ГБ и сравнение файлов до 100 ГБ, поддержка работы с файлами более 4 ГБ через FTP/SFTP.
- Поддержка UNICODE и форматов DOS/UNIX, автоматическое определение и изменение кодировки файлов.
- Самоопределяемые типы файлов, настройка ключевых слов и отступов, поддержка символов продолжения строки.
- Режим HEX с возможностью редактирования, поиска и замены; автоматический переход между режимами и отмена/повтор действий.
- Режим столбца для массового редактирования и вставки текста во все выбранные линии.
- Многострочный поиск и замена с использованием регулярных выражений, сценарии автоматизации обработки файлов.
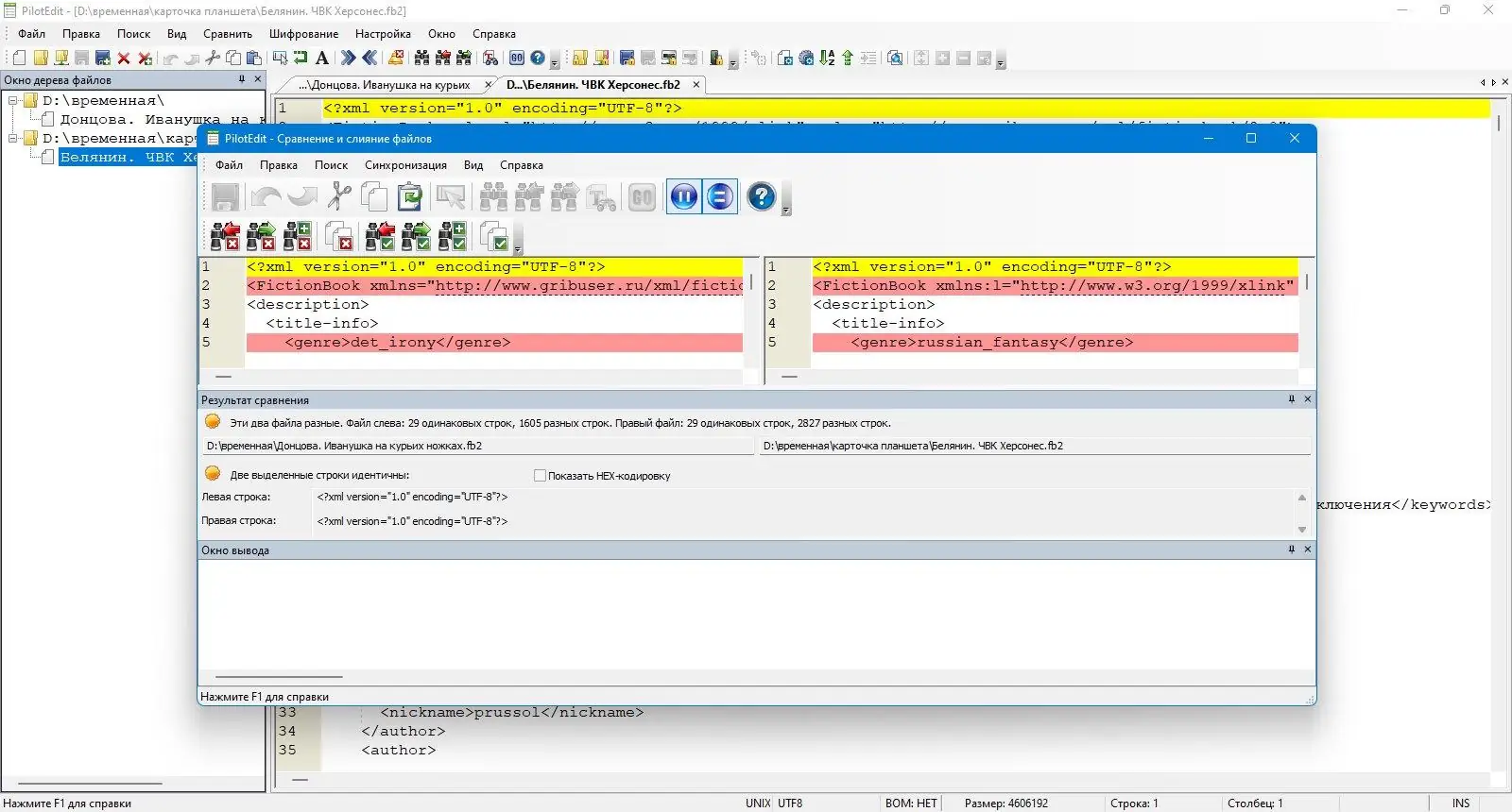
- Сравнение и объединение больших файлов и каталогов, автоматическое обновление результатов.
- Работа с файлами в режиме SFTP и FTP, шифрование/дешифрование данных с помощью AES и*поддержкой файлов более 4 ГБ.
- Группировка файлов, обработка zip-архивов, сортировка данных, извлечение строк по регулярным выражениям.
- Редактирование файлов с поддержкой множества типов форматов, создание и настройка собственных шаблонов и типов файлов.
- Форматирование текста, коллапс кода, автоматическая настройка тегов, поддержка сценариев для автоматизации задач.
Как установить
Для установки PilotEdit Lite & Pro необходимо скопировать файл PilotEdit_Loader.exe соответствующей разрядности в каталог установки программы. Запуск производится исключительно через данный загрузчик, что обеспечивает правильную работу всех функций. После первого запуска рекомендуется зарегистрировать программу, используя любой указанный в инструкции способ активирования.
- Скопируйте файл PilotEdit_Loader.exe в выбранную папку.
- Запустите файл через правый клик и выберите «Запустить как администратор».
- При необходимости выполните регистрацию, следуя приведенной инструкции.
- Создайте ярлык для быстрого доступа к программе.
Обратите внимание: запуск через загрузчик обязательнен для корректной работы всех функций и обеспечения безопасности.
Достоинства и недостатки
П PilotEdit Lite & Pro — это надежное решение для работы с большими файлами и сложными задачами редактирования. Помимо высокой скорости обработки данных, программа обеспечивает широкие возможности для автоматизации и защиты информации.
Достоинства:
- Поддержка огромных файлов и каталогов без ограничений по размеру, высокая скорость работы.
- Расширенные функции сравнения, слияния и сортировки данных.
- Настраиваемая обработка кодировок и поддержка различных форматов файлов.
- Встроенная безопасность благодаря AES шифрованию.
Недостатки:
- Требуется некоторая адаптация для новых пользователей из-за богатства функций.
- Потребность в системных ресурсах при работе с очень большими файлами.
- Отсутствие поддержки некоторых новейших форматов файлов, обновляющихся реже.
- Множество настроек могут усложнить первоначальную установку новичкам.
Системные требования
Для обеспечения оптимальной работы PilotEdit Lite & Pro рекомендуется использовать следующую конфигурацию системы:
| Параметр | Минимальные требования |
|---|---|
| Центральный процессор (CPU) | Intel Core i5 или аналоги, 2.0 ГГц и выше |
| Оперативная память (RAM) | 8 ГБ и более |
| Операционная система (OS) | Windows 7, 8/8.1, 10, 11 (x32/x64 Bit) |
| Свободное место на диске | минимум 500 МБ для установки и рабочих файлов |
| Видеоадаптер | Поддержка DirectX 9 и выше |
| Дополнительно | Поддержка сети для работы с FTP/SFTP, наличие установленных библиотек WinSock и OpenSSL. |
| Дата обновления: | 2026 год. |



![Пользовательсткй интерфейс PilotEdit Lite & Pro 18.3.0.0 [Multi Ru]](https://freesoft.site/wp-content/uploads/pol_zovatel_stki_interfeis_pilotedit_lite___pro_18_3_0_0__multi_ru_.webp)
![Программный интерфейс PilotEdit Lite & Pro 18.3.0.0 [Multi Ru]](https://freesoft.site/wp-content/uploads/programmnyi_interfeis_pilotedit_lite___pro_18_3_0_0__multi_ru_.webp)

![Установка PilotEdit Lite & Pro 18.3.0.0 [Multi Ru]](https://freesoft.site/wp-content/uploads/ustanovka_pilotedit_lite___pro_18_3_0_0__multi_ru_.webp)